發布時間:2022-09-09
開篇:寫作不僅是一種記錄,更是一種創造,它讓我們能夠捕捉那些稍縱即逝的靈感,將它們永久地定格在紙上。下面是小編精心整理的1篇進度控制及質量保障措施,希望這些內容能成為您創作過程中的良師益友,陪伴您不斷探索和進步。

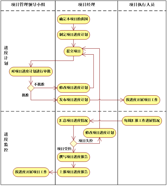
一、進度管理流程
如下圖所示:
進度管理流程
流程說明:
制定項目進度計劃
主要過程
由項目管理小組組織制定項目進度計劃。
項目進度計劃由項目管理小組提交給項目領導小組審批。
過程的要點:
雖然是由項目管理小組主導項目進度計劃的制定,但是項目領導小組和有經驗的技術人員是要參與項目進度計劃的制定過程的。
審批項目進度計劃
項目領導小組負責審批項目進度計劃,項目領導小組通常是以項目進度計劃審批會議的形式共同商討是否批準項目進度計劃的實施。當所有項目領導小組成員一致確認項目進度計劃通過審批后,才最終批準此項目進度計劃的實施。
審批考慮的方面主要包括:
是否滿足客戶明示的要求;
是否滿足本項目的項目目標;
進度安排是否合理、可行;
是否具有滿足需要的資源配備水平;
主要過程
每周由負責匯報工作開展進度的人員將工作開展的情況以報告的形式匯報給項目管理小組。
質量管理小組根據接收的工作開展情況的匯報,分析項目的進度。判斷項目的進度是否處于可控的范圍。
如果項目進度處于可控范圍內,則整理出項目進度報告并匯報給項目領導小組,讓其了解整個項目進度情況,對項目的進度進行監控。
如果項目失控,向相關的項目執行人詢問情況,對問題進行處理,根據實際情況修改項目進度計劃,并交于項目領導小組審批。
過程的要點
判斷項目進度是否失控:項目管理小組根據工作進展情況報告,采用掙值法(EVM,Earned Value Management,是用來度量項目執行績效的一種最常用的方法。EVM把項目執行的計劃值和掙值進行比較,以測定項目的成本和進度執行績效。下同)和關鍵路徑法,判斷實際進度是否落后于項目計劃進度,落后的程度是否在之前設定的可控范圍內。
進度報告的內容包括:項目的實際進度;與項目的計劃進度的比照;分析項目的開展情況;總結項目開展過程中遇到的問題,對問題的分析以及應對的措施。
在項目實施過程時,在我公司進行前期的代碼開發,根據客戶要求,在每周的固定時間以周報的形式進行匯報,周報的主要內容為每周的開發進度,以及在開發過程中碰到的問題。
在每個階段都應有一個階段性的匯報,主要是匯報項目的整體進度與演示已完成的系統的功能,并聽取客戶意見進行修改。
在項目實施的后期階段,為了保證系統的測試、調試和驗收的順利進行,將會在客戶現場進行系統測試、調試以及驗收工作。
二、人員投入
二、項目質量保障措施
1.質量保障體系
為了向客戶提供高品質的軟件產品,我們采取了強有力的措施來保障軟件的品質。公司依據ISO9001和CMMI的規范以及有關規范,并結合科研生產單位的實際以及自身的特點,制定了一整套詳盡實用的質量管理措施并使之規范化,包括技術標準、質量手冊、安裝操作規程等并予以嚴格執行。
2.質量管理體系
(1)嚴格按照系統的實施方案和該項目的質量保證體系進行實施,建立和健全項目質量管理體系,并使之保持有效運行。其目的在于使全員、全面、全過程地重視質量,提高質量意識,嚴把質量關。
(2)做好技術準備工作,技術將深入到具體操作手冊。嚴格按照設計要求、軟件技術規范和用戶、總工程師的指令施工。如果發生質量事故,及時向有關部門迅速查明原因,制訂對策,并及時處理以免造成更大的返工。
(3)選用正版軟件平臺和世界先進的優質可靠應用軟件,并提高軟件人員的編制質量,做到“精簡、實用、靈活、可靠”。
3.統一的軟件開發流程
流程重于項目,要保證項目的質量,首先必須有一個規范、有效的開發流程。保證每個開發階段的品質,從而保證了整個軟件系統的品質。
4.完備的軟件文檔規范
做到有法可依。我們參照了RUP和國際知名公司的文檔規范,制定了我們的文檔規范。對系統中出現的文檔進行詳細的規范,保證每份文檔都符合要求。
5.明確的崗位職責
針對項目開發過程中的所有技術、管理崗位,進行了明確的崗位職責描述。并對每位員工進行系統的培訓,使其明確自己在項目中的位置和職責,從而使項目中職責明晰,提高項目開發的效率。
6.嚴密的系統測試
系統的測試是保證軟件品質的重要一環。我們制定了詳細的軟件測試計劃和測試案例,按照計劃和案例對系統進行完整的測試。并制定了測試的工作流程,將Bug最大限度地減少。
7.規范的項目管理
項目的管理是公司項目開發經驗的積累,對項目前、中、后的文檔進行詳細的歸檔,可以為將來的項目提供詳盡的依據,不斷地在項目開發中發現問題并解決問題,逐步提高項目開發的水平。
8.質量保證體系
工程建設質量保證體系應遵循國家相關的法律、法規及標準制定,如《GB/T8566 信息技術軟件工程生存期過程》、《GB/T12504-90 計算機軟件質量保證計劃規范》等。
9.質量控制措施
質量控制工作的目的對本項目的實施過程規定各種必要的質量控制手段,以保證項目組所交付的產品能夠滿足招標書中規定的各項具體需求,同時提供適當的項目可視性評測文檔,能夠對項目執行的各個階段有客觀的、量化的了解和認識。
10.制定質量保證計劃
SQA人員在參與制定項目策劃的同時制定軟件質量保證計劃。
軟件質量保證計劃應包括如下內容:
(1)明確質量保證的目的、范圍及質量保證計劃與其它項目計劃的關系;
(2)描述軟件質量保證的組織、權限和責任;
(3)描述質量保證人員如何參與支持項目策劃和開發活動;
(4)確定SQA人員實施評審的過程,其中應寫明需要評審的過程、該過程的進入退出條件以及評審時需要的相應檢查列表;
(5)確定SQA人員實施審計的工作產品,其中應寫明需要審計的工作產品及審計時所需規范;
(6)制定有關處理不符合項的規程;
(7)確定SQA人員向相關小組匯報有關活動的方法和頻度;
(8)制定項目SQA活動的進度表;
(9)SQA組的資源需求(包括人員、工具、設備、設施和培訓);
(10)軟件質量保證計劃編寫完成后,應與其他項目計劃一道進行審批;
(11)批準后的軟件質量保證計劃應通知到所有相關的組和個人。
11.制定項目計劃
軟件質量保障活動在項目一啟動時就要開始,在策劃階段SQA(質量保證人員)要與項目組通力協作,并在需要時給項目組提供指導和幫助。
當項目與質量管理部為項目所屬的部門經理下發《任務通知書》后,項目與質量管理部經理可與項目所屬部門經理協商確定項目的SQA人員。項目所屬部門經理應根據項目的規模和具體情況指定一個或幾個具有相應資格的人員來負責項目的質量保證工作,SQA人員應滿足以下要求:
(1)必須獨立于項目之外。
(2)必須具有向高層經理報告的渠道,這個渠道應獨立于項目負責人、項目軟件工程組、軟件相關小組等。
(3)SQA人員應接受執行項目SQA活動所需的培訓,培訓可包括:
a.軟件工程組和其它軟件相關組的任務和責任;
b.用于軟件項目的標準、過程和方法;
c.軟件項目的應用領域;
d.軟件質量保證的目標、過程和方法等。
(4)SQA人員應組織項目組成員接受有關SQA組的任務、職責、權限和作用等方面的培訓:
a.以本程序文件和項目質量保證計劃中描述的SQA的過程作為培訓的基礎;
b.在項目計劃期間,SQA人員應根據項目組本身的特點制定與之相適宜的具體的培訓過程。
當項目進入策劃階段,SQA人員首先應驗證相關的標準和規程已到位并可用于評審和審計軟件項目。在客戶需求獲取階段,SQA人員應參與對客戶需求的評審,并作為CCB的成員參與對項目需求基線的審批。
SQA人員還需幫助項目負責人針對項目的具體情況對公司的標準軟件過程進行裁剪,協助項目負責人定義項目的軟件過程,為工作產品確定驗收標準,并參與項目計劃的制定。當項目計劃制定完成后,SQA人員還要驗證項目計劃的可行性。同時SQA人員也可提供
項目組所需的技術支持。
SQA人員要確保項目策劃過程的有效執行,并檢查這些活動與相關程序文件要求的一致性。
12.制定軟件系統測試﹑考核制度
(1)擬制測試大綱,并嚴格按測試大綱進行系統測試;
(2)詳細記錄系統測試過程,并保留記錄。對于測試中發現的問題認真記錄并形成問題報告。指定專人對問題進行跟蹤、解決;
(3)系統測試后,檢驗人員要依據檢驗規范寫出檢驗報告,保證產品滿足用戶的要求。
13.促進同行評審的實施
當需要進行同行評審的工作產品完成后,SQA人員要根據《軟件開發計劃》中的日程安排,提前2天,采用如發E-mail的方式提醒項目負責人及時準備對工作產品進行同行評審。同時還要協助項目負責人進行同行評審,SQA人員應監督整個評審活動,必要時可為參加同
行評審的人員進行培訓。
多數情況,項目負責人都會指定SQA人員在同行評審中充當主持人,其職責基本包括:
(1)與被評審的產品作者建立聯系,協商、組織同行評審;
(2)制定同行評審計劃,參與制作同行評審檢查表;
(3)檢查參加評審的人員是否為評審做了充分的準備;
(4)在評審過程中,確保評審會的焦點放在對工作產品缺陷的識別上;
(5)確保所有發現的缺陷都被記錄并在工作產品審批之前得到解決;
(6)在同行評審結束后,SQA人員作為主持人應對同行評審的數據進行收集、整理、分析。
14.協助統計、分析項目質量數據
(1)數據分析的策劃
在項目策劃階段,SQA人員應與項目負責人和相關人員一起根據公司的度量要求、公司標準的軟件過程確定項目的軟件過程和項目的質量目標,從而確定出在項目過程中需要收集哪些度量數據,它們是否對這個項目有價值。主要應確定以下內容:
a.項目所需的度量數據;
b.度量數據應在項目的哪些階段產生;
c.度量數據收集的方式和頻度;
d.度量數據分析的方法;
e.數據結果存儲的方法。
討論確定出的結果應反映在《軟件項目度量計劃》之中。
(2)數據的收集
在軟件的實施階段,SQA人員應協助項目負責人收集所需的度量數據,確保所收集的數據是計劃中所需的,并且對于數據的分析是充分的。這些度量數據包括同行評審產生的數據、軟件測試缺陷、項目的規模、成本、進度等數據。
(3)數據的分析
SQA人員協助項目負責人根據所收集到的數據和計劃安排進行度量數據的分析,可采用GQM(Goal-Question-Metric)的分析方法。
報告結果
(1)SQA人員確定報告評審結果的時機及報告對象。SQA報告的種類及報告時機和頻度見下表:
表8.2-1報告的種類及報告時機和頻度表
(2)工作產品審計報告分兩類,一類是對重點產品單獨發布審計報告,比如項目計劃、軟件需求分析報告等。另一類是按階段發布,比如對詳細設計文檔、源代碼的審計報告。因為SQA對每個產品都要審查和批準,發現的問題會及時反饋給作者。所以,工作產品審計報告只是對階段產品問題的總結。具體分類如下表:
表8.2-2報告的種類及報告時機和頻度表
(3)在每次過程評審和工作產品審計結束后,SQA人員應編寫《過程評審報告》《工作產品審計報告》,記錄發現的不符合項及解決措施,同時可通過配置管理工具或E-mail等形式將報告發布給相關的人員。
(4)當評審過程中發現的不符合項在項目組內部無法解決時,SQA人員應向項目負責人所屬的部門經理及質量管理部經理提交《不符合項報告》。
(5)SQA人員每周應向項目負責人及質量管理部經理提交《SQA狀態周報》,匯報SQA人員的工作及項目遇到的問題和風險。
以上所有報告完成后都應受到版本控制。
15.處理不符合項
(1)在每次進行過程評審和工作產品審計時,如果發現存在不符合項,在評審結束后,SQA人員負責在評審報告中總結發現的不符合項,然后通過訪談、會議的形式與項目負責人及相關的項目組成員討論,澄清發現的問題。
(2)如果雙方共同認為發現的不符合項沒有影響項目的質量,可以選擇不作更改。沒有必要更改的不符合項可以認為通過;如果雙方確認發現的不符合項影響項目的質量,項目負責人應和SQA人員確認不符合項的嚴重程度。一般我們將不符合項分為:
嚴重不符合項:嚴重影響了產品的質量或后續階段的工作,并且不及時糾正會帶來較大的風險。對于嚴重不符合項項目組應在3個工作日之內予以解決。
一般不符合項:對產品的質量或后續階段的工作有一定的影響,必須得到糾正。對于一般不符合項項目組應在5個工作日內予以解決。
(3)項目負責人根據不符合項的嚴重程度提出解決辦法,并得到SQA人員的認可。解決辦法一般包括以下三種:
改進項目的實施過程或修改工作產品,使其符合適用的組織標準;
修改組織的標準使其滿足項目的實施過程或工作產品;
在特殊情況下認可不符合項。
(4)當需改進項目的實施過程或修改工作產品時,SQA人員應在《過程評審報告》/《工作產品審計報告》中記錄確認的不符合項、對其的糾正措施、指定的責任人及計劃完成的日期,同時要將其記錄到《SQA項目問題日志》中。
(5)SQA人員負責檢查《SQA項目問題日志》,識別到期的問題并向項目負責人詢問問題的解決情況,在每周的項目組例會上,SQA人員應了解每個問題的當前狀況,直至問題關閉。
(6)如果不符合項不能在項目組得到滿意的解決,即:SQA人員與項目負責人無法在不符合項的處理上達成一致意見,或者,在約定的期限內項目組沒有解決不符合項,則SQA人員應編寫書面的《不符合項報告》,由項目負責人簽字確認后,將其提交給質量管理部經理及項目負責人所屬的部門經理。
(7)質量管理部經理及項目負責人所屬的部門經理應將處理意見填寫在《不符合項報告》中,簽字后通知SQA人員。
(8)若質量管理部經理與項目負責人所屬的部門經理對不符合項的處理無法達成一致意見,則需將《不符合項報告》提交給公司主管總裁,由其提出處理意見并簽字確認。
(9)SQA人員負責將高層經理的處理意見傳達給項目負責人。
16.軟件質量保障措施
在本項目中,由項目負責人制訂質量保證計劃,項目質量控制組進行審核。審核方面包括:質量保證方案是否足夠、各個成員的質量責任是否明確合理,測試方法是否適用。
17.范圍管理
(1)范圍定義
所謂范圍定義就是將項目可交付成果分成幾個小的、更容易管理的單元。在項目范圍定義中,通常采用工作分解結構的方法(WBS),將項目分解為一系列主次分明的、比較小型易管理的任務,以達到預期的項目目標。作為在此項目中占有重要地位的應用系統,我們將
采用分解功能塊的方式,將整體的應用系統分解為多個功能塊,各功能塊的分析方法將采用WBS的方法進行分階段實施。
我們通過多年項目的實踐,積累了大量不同項目的工作分解結構圖,在整個結構圖中,每一項任務都有其明確的范圍、工作時間、完成任務所需的資源和具體的任務成果。在合同簽署后,我們將組織人員決定本項目的工作分解結構,項目負責人將在技術人員的參與下,
為完成任務所需要的資源和時間表做出計劃。在項目負責人之下,將針對具體任務設置任務主管,每一個分解結構將分配給小組組長,該小組組長將全權負責在規定的時間和費用內完成任務。
(2)范圍確認
范圍確認是客戶等項目干系人正式驗收并接受已完成的項目可交付物的過程。也稱范圍確認過程為范圍核實過程。
項目范圍核實就是范圍被正式接受的過程。在項目的各階段都要進行范圍核實。
在本項目,每階段的評審以及特定的評審和檢查時進行范圍確認。為保證評審的準確客觀,項目組成員將由我單位與用戶共同組成。范圍確認的記錄必須反映在評審記錄中。項目范圍確認應該貫穿項目的始終。
(3)范圍控制
范圍控制是監控項目狀態如項目的工作范圍狀態和產品范圍狀態的過程,也是控制變更的過程。控制項目范圍以確保所有請求的變更和推薦的糾正行動,都要通過整體變更控制過程處理。當變更發生并且集成到其他控制過程時,項目范圍控制也被用來管理實際的變更。
在項目執行過程中,根據項目需要,項目有關各方可以要求對項目進行變更,凡是影響項目范圍的變更,必須以文件的形式提出變更申請,項目各方共同對變更申請做出評估,確認后,修改項目的范圍。在必要的時候,需要調整成本、時間進度和項目質量等因素。
三、知識產權和保密措施
我司嚴格履行國家和軍隊的保密法規、條例。未經采購人審查批準,不會擅自在互聯網、通訊媒體等發表涉及此次采購項目相關內容或咨詢。具體保密管理措施如下:
1.項目部把保密工作為一項重要的工作與其他工作同步進行。項目部成立以項目經理為首的保密工作小組,抓好本工程的保密工作。
2.項目開工前,針對本項目的特點組織項目管理人員進行全面的、系統的保密知識的學習及保密技能的培訓。加強管理人員的保密工作管理,提高管理人員的政治思想和業務素質,以適應本項目保密任務的需要。工程師進場前,由項目部組織所有進場人員進行學習,簽訂保密工作協議書。堅持經常性的保密教育。
3.建立健全保密規章制度,嚴格保密紀律并嚴格執行,經常督促檢查,堵塞泄密漏洞。
4.項目部管理人員的設置應經單位嚴格把關。選擇政治覺悟高、工作作風嚴謹的管理人員到本項目工作。項目部的管理人員要固定,不要隨意調動以減少知情人的范圍。資料檔案室固定一名管理人員負責。
5.資料檔案室與其它辦公區隔離并裝防盜門防護窗欄。購置保密柜、保密報警裝置。
6.會議涉密文件資料必須下發時,從三個方面嚴格管理。一是文件資料上要標明編號;二是領取人要實施登記簽名;三是要明確要求參加會議人員及時交資料檔案室保管,不得個人留存。
7.對實施過程中所發的文件、技術資料實行嚴格受控管理。對作廢的文件應及時全數收回并消毀。
8.資料檔案室設置一臺專用電腦存儲所需資料、文件并確保不上網,電腦應設置密碼保護。
9.接待參觀、考察,必須避開保護區。不得在保密要害部位接待來訪資料檔案室應當與其他辦公室保持相應安全距離,并根據根據現場的實際情況設立控制區,無關人員不得進入。
10.保證采購單位在使用該物資或其任何一部分時,不受第三方侵權指控。同時,不向第三方泄露采購機構提供的技術文件等材料。
11.基于項目合同履行形成的知識產權和其他權益,其權屬歸采購單位所有,法律另有規定的除外。
12.簽訂保密協議踏勘現場、查看建設標準等技術文件(含《執勤中隊信息節點(終端)設備集成融合建設指南》《武警部隊執勤信息系統(中隊終端軟件)技術方案》《武警部隊執勤信息系統數據融合建設規范》《執勤中隊信息節點(終端)設備集成融合建設規范表》等);中標后重新簽訂保密協議,施工全程使用甲方提供終端,確需自帶終端的,經甲方保密部門審查并專機專用,按照部隊保密要求管理。